我们在百度网盘中,有自己的资源库,想要出售自己的资源,来赚取零花钱,该怎么操作呢?今天就跟大家介绍一下怎么在百度网盘中出售自己的资源的具体操作步骤。
-
1. 首先打开电脑上的百度网盘软件,进入主页面后,点击上方的【找资源】选项。

-
2. 如图,在跳转的浏览器页面,点击右上角的【卖资源】选项。

-
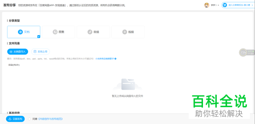
3. 如图,我们就可以在打开的页面,选择上传文档,图片或视频资源,必须是自己的原创作品哦。

-
4.我们可以选择从网盘导入:

-
5. 还可以选择【本地导入】导入电脑上的文件。

-
6. 上传完毕后,输入相关的基本信息,最后等审核通过后就可以有收益了。

-
以上就是怎么在百度网盘中出售自己的资源的具体操作步骤。
笑话网